RFC-1: 2024-04-24#

Definition of the NGFF RFC process

Status#

This version of the RFC was sent out for review.

Overview#

This RFC defines the high-level decision making process for changes within the NGFF community. These changes are defined in “Request for Comments” (RFCs) and therefore this RFC is self-referential: it is following the process that it itself defines. The overall goal of the process is to make clear how decision making works with a focus on both speed of development and clarity. It should be clear after reading the RFC which stakeholder (author, reviewer, editor, etc.) is responsible for moving decisions along and how much time the community can expect that decision to take. Not all decisions in the NGFF community need to follow the RFC process. Clarifications, corrections, and numerous other changes will proceed following the current GitHub workflow. However, when decisions reach a certain scale, including significant specification changes but also changes to the community process itself, RFCs will provide a mechanism for managing the process.

Background#

Growing interest in the NGFF format has also led to increased participation in the specification process. As such, reaching a consensus for all decisions has become more difficult. The current approach defined post facto in RFC-0 follows a full consensus model. Through community meetings and pull requests, it was expected that all parties agree before a specification change was considered. This made it especially difficult both for Authors as well as Reviewers to know when a suggested change was adopted since PR comments could re-open a discussion. It also left a significant burden on Editors to draw a line where further discussion was not possible. Such a situation leads to slower specification evolution and potential deadlocks.

Led by the need to take on larger challenges and more interested parties, there has been significant interest within the community to update the process used in order to bypass these issues. This RFC adapts the well-known RFC process, which originated in the Internet Engineering Task Force (IETF), for use in the NGFF community as has been done in a number of other communities (Rust, Hashicorp, Tensorflow, etc.) More information can be found under:

Ultimately, each RFC is a record of a decision made, either for or against a proposal, that will be available from the main NGFF webpage. This captures the currently distributed GitHub conversations into a single, consistent location that can be reviewed and referenced more widely by the community.

Proposal#

The RFC process proposed functions by (1) encouraging submissions from the community and not blocking their encapsulation as an RFC (2) asking for descriptive and complete comments from reviewers on these submissions (3) having clear definitions of what support must be received for decisions to move forward. Goals of this process include (a) maintaining a public record of the decision making (b) querying acceptance of a proposal throughout the process and making that readily visible (c) ultimately driving the implementation of specifications in order to get working solutions into the hands of the bioimaging community. The process should NOT prevent future discussions on any adopted RFCs but instead will encourage continued improvement and evolution through discussions of further RFCs.

Requirements#

The key words “MUST”, “MUST NOT”, “REQUIRED”, “SHALL”, “SHALL NOT”, “SHOULD”, “SHOULD NOT”, “RECOMMENDED”, “MAY”, and “OPTIONAL” in this document are to be interpreted as described in IETF RFC 2119.

Stakeholders#

This section lists the major stakeholders in the RFC process and provides an overview of their responsibilities and involvement in the process. For more details, see the “Implementation” section below.

Authors propose an idea for the RFC process and socialize the idea, e.g., through an issue or community call, gaining Endorsers They then submit a pull request to the https://github.com/ome/ngff repository with a document that they would like to have published as an RFC. This pull request MUST contain a document under the rfc/ subdirectory and it SHOULD follow the template provided. As described under the “DRAFT” section below, this document can be discussed for clarity following the standard PR process. However, once the draft has reached a certain stage that it is ready for comments, Editors will merge it as a record of the fact that the suggestion has been made, and it will then become available on https://ngff.openmicroscopy.org.

Endorsers are non-Author supporters of an RFC, listed in a table. Reviewers who have given an “Accept” recommendation are also added to the table. Rather than a process terminated with a single vote, the RFC process consists of iterative rounds of gathering Endorsers, or sponsors, who approve the work, building confidence that the community is moving in the right direction. More information on this strategy can be found under: https://engineering.squarespace.com/blog/2019/the-power-of-yes-if .

Editors identify whether a PR should or should not follow the RFC process, and choosing when a draft is ready to become an RFC. They also choose appropriate Reviewers for an RFC and manage the communication between Authors and Reviewers.

Note: The use of “Editors” in this document is intended as a placeholder. A future RFC will define the selection and removal of editors. Until that time, the sole editor is Josh Moore which has been the de facto case since the inception of NGFF.

Reviewers represent experts in the community whose opinion on an RFC is necessary in order for the community to feel comfortable that a solution is advantageous for and implementable by the community. Some number of reviewers will be asked to provide a review of the RFC along with a recommendation on how the Editors should proceed with the RFC. Depending on the complexity of the RFC, this process may be iterative and require multiple reviews.

Commenters are other members of the community who are not required to make a determination on an RFC but are still invited to add their voice to the decision-making process.

Implementation#

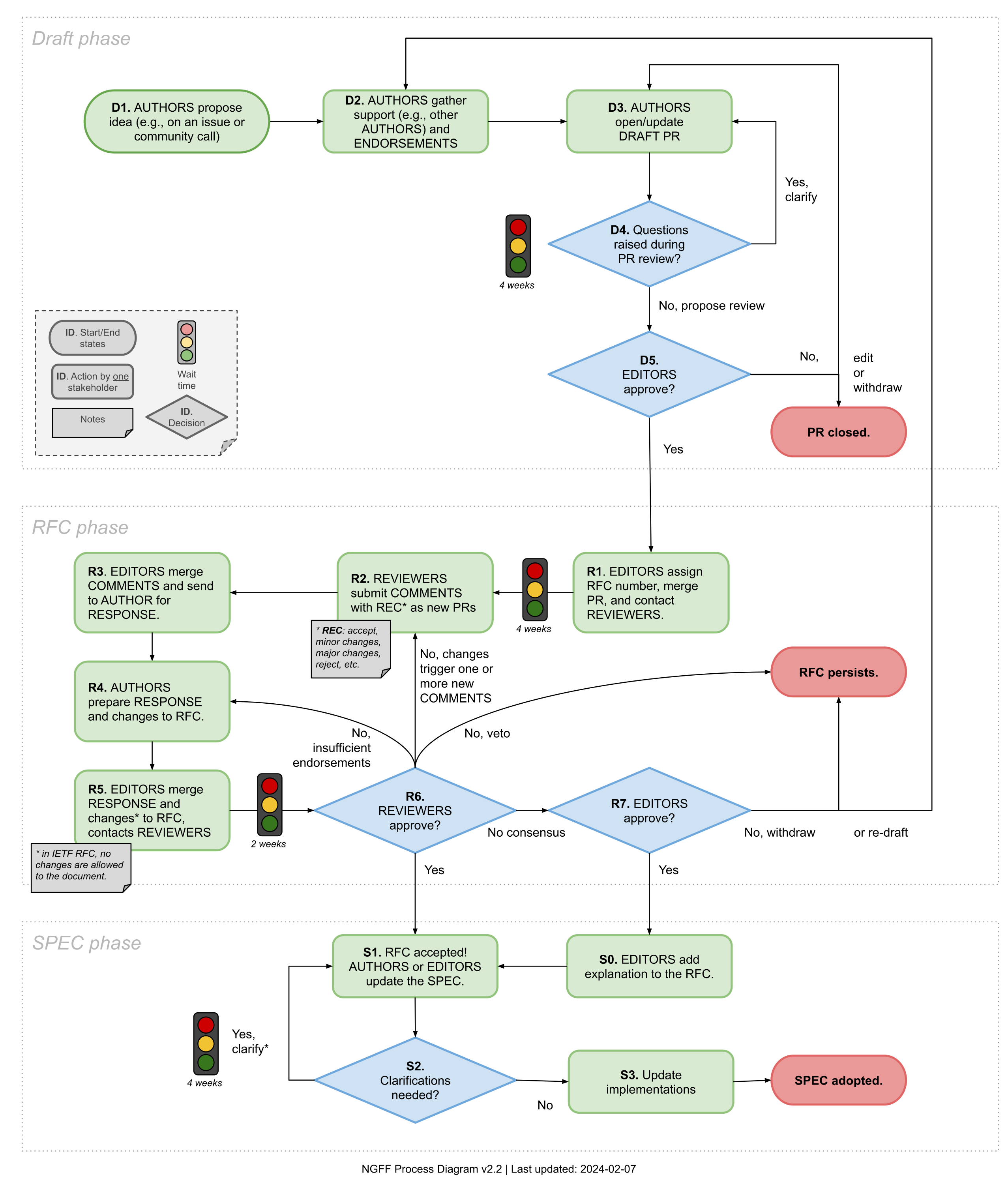
This description of the RFC process will refer frequently to the visual diagram Readers may want to familiar themselves with it at this point. Identifiers such as “D1”, “R2”, “S3”, refer to steps in that diagram.

Legend#

Notes regarding specific requirements are called out throughout the text with the following symbols:

  • 🕑 The clock symbol specifies definitive wait times within the process.

  • 📂 The folder symbol specifies requirements on additions to the repository, for example an implementation or failing test.

Phases#

The overall process is broken down into three phases: DRAFT phase before a proposal becomes an RFC, the RFC phase during which reviews occur, and the SPEC phase after the RFC has been adopted.

DRAFT#

The DRAFT phase begins when Authors propose (D1) a new idea and subsequently gather support (or “socialize”) the idea (D2) before opening a PR (D3). This phase is meant to promote ideation without premature criticism, though clarifications can be requested on the GitHub PR (D4) which may require an update of the PR (D3). Note: the RFC process does not formally make use of GitHub’s “draft” state, though Editors MAY choose to ignore such PRs.

One common clarification is whether or not a given PR should be an RFC. The RFC process is intended primarily for significant and/or breaking changes to the specification or the community process itself. Other changes, bug fixes, etc. are welcome as PRs without a full RFC. If Authors are unsure whether or not a change requires an RFC, they can open an issue or contact the Editors directly. All RFC-targeted PRs SHOULD follow the current template.

Comments on how a specification is implemented or what could be proposed instead from potential Reviewers and Commenters should come in the RFC stage, and the Editor MAY postpone such discussions when appropriate.

🕑 The iterative clarification phase should be limited to at most a month.

At the Editors discretion (D5), the PR can be merged at which point it becomes an RFC or closed if there is no interest in progressing with the proposal. In the latter case, Authors can use any feedback to open a new PR (D3). Authors who are unsure if they will be able to shepherd an RFC throughout the entire process are still invited to open PRs so that they might be adopted by other members of the community.

These steps are not significantly different from the previous consensus model described in RFC-0. However, it is intended that the discussions during this period are intended to improve the RFC and is not intended to evaluate its overall value. As described in the next section “RFC”, the deeper and more critical discussions should happen as complete and well-considered reviews and responses that will help future readers understand the decision-making process. To this end, Editors MAY state on GitHub that a question or comment is “more appropriate for an official comment”. This is not intended to silence anyone but to manage the overall flow of discussion.

RFC#

Once a PR has been merged to become an RFC, Editors are responsible for adjusting the “Status” in the RFC document to become “RFC phase (R1)”, and identifying and assigning Reviewers (R1). Reviewers will be given a period of time for preparing their reviews. If they do not foresee being able to respond in this time, they SHOULD contact the Editors as soon as possible.

🕑 Reviewers comments should be returned in less than one month.

Reviewers then submit their comments (R2) along with their recommendations to the Editors, either via a public PR adding the review in markdown to the RFC’s subdirectory or by emailing the Editors directly. (This latter course should only be limitedly used when necessary.)

Possible recommendations from Reviewers in ascending order of support are:

  • “Reject” suggests that a Reviewer considers there to be no merit to an RFC. This should be a last recourse. Instead, suggestions in a “Major changes” recommendation might include attempting an Extension rather than an RFC so that not all implementations need concern themselves with the matter.

  • “Major changes” suggests that a Reviewer sees the potential value of an RFC but will require significant changes before being convinced. Suggestions SHOULD be provided on how to concretely improve the proposal in order to make it acceptable and change the Reviewer’s recommendation.

  • “Minor changes” suggests that if the described changes are made, that Editors can move forward with an RFC without a further review.

  • “Accept” is a positive vote and no text review is strictly necessary, though may be provided to add context to the written record. This is equivalent to the Reviewer joining the list of endorsements.

Three additional versions of the “Accept” recommendation are available for Reviewers who additionally maintain an implementation of the NGFF specification to express further support:

  • “Plan to implement” with an estimated timeline

  • “Implementation begun” with an estimated timeline

  • “Implementation complete” with a link to the available code

Where a review is required, Reviewers are free to structure the text in the most useful way. There is no template but useful sections might include:

  • Summary

  • Significant comments and questions

  • Minor comments and questions

  • Recommendation

The tone of a review should be cordial and professional. The goal is to communicate to the Authors what it would take to make the RFC acceptable.

Once Editors have received the recommendations and reviews (R3), they should be added to the repository and the Authors should be contacted for a response. Authors are invited at this stage (R4) to update the RFC document via subsequent PRs. The response SHOULD include a written rebuttal to each of the reviews. Editors include the response in the repository (R5) and contact Reviewers to see if their recommendations have changed.

🕑 Reviewers responses should be returned in less than two weeks.

This brings a critical, and iterative, decision point (R6). If a “Reject” recommendation remains, then the RFC is closed. The text remains on the specification pages for posterity. If sufficient endorsements, including two in-progress implementations, are available, then the RFC can progress (S1) to the SPEC phase below. If there are no “Major” objections but still no consensus, the decision falls to the Editors (R7) who may also move the RFC to the SPEC phase (S0).

📂 Two in-progress implementations required for progressing to S1.

Otherwise, the RFC iterates through the process again. If the changes made by the Authors are significant, Reviewers may be asked to respond again (R2). Alternatively, Editors may send the text back to the Authors for further refinement in order to achieve sufficient endorsement.

Throughout the RFC phase, non-Author supporters of the RFC are invited to contact the Editors, comment on the original PR, and/or open a new PR to list themselves as Endorsers of the RFC. Whether or not the Endorser has begun implementing the RFC is especially of relevance, both to gauge the degree of confidence but also to allow Editors and Authors to contact the Endorser regarding any breaking changes.

SPEC#

If an RFC enters the SPEC state via Editors approval (S0), an additional explanation by the Editors will be included in the RFC’s directory at which point it is considered equivalent to a Reviewer accepted RFC. At this point (S1), the primary purpose of the RFC becomes driving implementations. Further clarifications (S2) may be needed. Updates to the RFC as well as the specification itself will be managed by the Authors and the Editors in coordination.Editors will also contact remaining implementers (S3) regarding the status of their implementations and update the endorsements table accordingly.

🕑 This period may take substantial time to coordinate with implementers, but should be limited to approximately a month if possible.

Once sufficient endorsements, including two released implementations, are listed, the specification will be considered “adopted”. The adopted specification will be slotted into a release version by the Editors and the Authors are encouraged to be involved in that release.

📂 Two released implementations required for being adopted.

Decision-making#

Unless otherwise specified in the text, the following considerations are taken into account when making decisions regarding RFCs:

  • Prefer working examples: whether an implementation of an RFC or a failing test which exposes an issue in a proposal, working examples will tend to carry more weight in decision making.

  • technical expertise: all other considerations being equal, feedback from stakeholders with more technical expertise in a matter under consideration will tend to carry more weight in decision making.

Drawbacks, risks, alternatives, and unknowns#

The primary drawbacks, risks, and unknowns of the proposal revolve around the cost that the process will place on those participating in it. This equally points to the primary alternative which is to not have such a process, and “just use GitHub like any other open source project”. The experience of this RFCs author has been that solely relying on issues and PRs on GitHub does not provide the editorial functions that one would want, such as deferring and collecting comments, nor do the conversations provide a consistent whole when revisited after the work on a specification. Additionally, Authors have complained of the burden of managing responses. So there’s a need for something, but does this proposal go too far in the other direction?

It is certainly true that the formality of the responses asked of the Authors is beyond a typical PR, but the investment for the specifications as of the writing of this RFC have already been significant, and the RFC process especially helps Authors to structure and coordinate their proposals. Similarly, the one Editor to date (and the author of this RFC) has also struggled with the lack of an explicit process, and so that too is likely less of an issue. Is the cost then too high for the Reviewers?

The hope is that by having clear expectations of the times involved in each step, and following a model which is relatively known (reviewing for a journal) that Reviewers will be better able to judge whether and how frequently they can be involved. It also puts into place an editorial mechanism to handle the situation where a Reviewer must leave the process early, allowing things to continue to move forward.

Will the process be worth the effort? It’s unclear. The fact that several other communities have used variants of the process would imply that it can work. It might be that we will have to update and further customize the process for the NGFF community, but by having something explicit as in this RFC-0 it will make it possible for us to more easily iterate.

Abandoned ideas#

As mentioned elsewhere in this document, the current consensus model of decision making described in RFC-0 is one of the ideas that this RFC would abandon. An alternative proposal that has been mentioned at various times is that that someone, likely the Editor, “should just decide”. This fiat model, however, places too much burden on a single individual within the community.

Looking at the W3C community, there was little information on how each of the separate working groups (HTML, XML, etc.) conducted their internal business. Since this proposal intended to begin bottom-up, it was more useful to find a working internal process like RFC. In the future, looking to the W3C for some of the higher-level governance may make sense.

Another potential model described further under “Prior Art” is the “Enhancement Proposal” model like ZEP. These models work quite similarly to the RFC model. One major difficulty is that the name “NEP” is already in use by the Napari community.

Prior art and references#

As mentioned in the “Background” section, there are a number of communities using adaptions of the RFC process which will not be re-listed here. However, there are also other enhancement processes which are closely related to the NGFF RFC. Most closely, is the Zarr Enhancement Proposals (ZEP) process within the Zarr community. Based originally on a combination of the PEP, NEP, and STAC processes, the ZEP process uses a council of the implementations (ZIC)

Future possibilities#

This RFC does not try to define all aspects of the NGFF community process and instead focuses on the most immediate block which covers what is typically thought of as the voting process. By establishing this as a foundation, future RFCs can extend the community process either adding or simplifying structure as feedback determines. In fact, a few locations in the text are marked as placeholders and will be updated to reference future RFCs as they are defined. The following items are therefore considered out of scope for the purposes of this RFC but future work is intended to evolve the community process.

A. Editorial Board#

This proposal does not try to define the set of editors or how they are chosen and operate. However, with the goal of improving and accelerating the evolution of the specification, that will clearly be necessary.

B. Advisory Board#

Similarly, this proposal does not try to define higher-level governance and conflict resolution. By default, as a repository within the “OME” GitHub organization, the community health processes defined in https://github.com/ome/.github hold for the NGFF process. However, following this RFC, additional and specific governance mechanisms can be put in place for the operation of the NGFF community process. This may or may not follow the model of other RFC-using communities, e.g., IETF’s IAB or Fuchsia’s “governing authority”.

C. Participation requirements#

Membership in the editorial and advisory boards but also as a reviewer could use a clearer definition of timely participation rules to prevent anyone individual from blocking the process.

D. Multiple tracks#

Currently, there is a single “track” in the process diagram through which all RFCs progress. This can initially be managed by careful choice of the reviewers. However, possibly as the complexity of review grows, it will become advantageous to split the set of a reviewers into separate “tracks”, such that specific topic are handling by area experts. The process may also be modified on a per track basis. For example, an information track which is largely for training purposes and provides concrete examples to the community could have an expedited process.

E. Versions of specifications and RFCs#

The semantics of versioning for the NGFF specification are not well-defined enough. Are there development versions (“alpha”, “beta”)? What should a users expectations be for such versions? Are some versions more stable than others? Additionally, are RFCs versioned? Can they be (significantly) updated over time?

F. Required specifications and extensions#

There is currently no clear definition of which parts of the specification, if any, MUST be implemented by software projects. This has been handled in the Zarr community by adding a “must understand” flag to extensions to warn implementations that if they see a particular feature has been included, they should fail rather than show the user incorrect data. Such a mechanism could go hand in hand with an as-yet unspecified extension mechanism. This would be an ideal topic for a following RFC.

G. Metadata model#

Like other NGFF specifications, the RFC process has an inherent metadata model which can be captured and actioned upon within the NGFF repository. A draft representation of this metadata is presented below:

{
  "@context": "ngff.openmicroscopy.org/rfc",
  "@type": "RFC",
  "@id": "####",
  // Independent of subsequent RFCs
  "title": "
  "authors": [
    {
      "@type": "http://schema.org/Person",
      "@id": ...
    }
  ],
  "status": see enum
  "published": TODO: follow some schema.org model? WorkOfArt?
  "doi":
  "edits": [
    {
      "authors":
      "date":
      "xxx":
    }
  ],
  // May be changed by subsequent RFCs
  "obsoletes": [],
  "obsoleted-by": [],
  "updates": [],
  "updated-by":[],
}

This model is very close to the original IETF RFC model, but omits the following keywords:

  • Format: we have limited RFCs to Markdown

  • Stream: in IETF, different streams are responsible for different parts of the internet infrastructure. This may be introduced in the future.

  • Similarly the STD (“Standard track”), BCP (“best community practice”), FYI (“informational”) designations are not currently used.

The possible values for Status are:

  • UNKNOWN

  • HISTORIC

  • INFORMATIONAL

  • BEST CURRENT PRACTICE

  • EXPERIMENTAL

  • PROPOSED STANDARD

  • STANDARD

H. Misc#

Other possibilities that perhaps do not need an RFC but might be worth considering:

  • Authors of RFC should be allowed if not encouraged to post their RFCs to a preprint server. It might then be possible to use the preprint servers review functionality for the official reviews.

  • Other communities like Zarr have discussed having “fast track” specification changes (e.g., proposing a new codec) that need not follow the entire process. This may should be considered for certain types of proposals.

Examples#

Below is a list of the preceding major decisions within the NGFF community that have been or will be written up following the RFC template proposed here.

RFC

Title

Decision

TBD

Original NGFF including consensus model

Organically developed

TBD

Labels

Adopted under consensus model

TBD

HCS

Adopted under consensus model

TBD

Tables

Withdrawn (i.e., “tabled”)

TBD

Transforms

In progress under the consensus model

Other RFCs that will likely be written can be found under the “Future possibilities” section.

Skipped sections#

This RFC excludes the following optional headers: “Performance”, “Backwards Compatibility”, “Security considerations”, “Privacy considerations”, “Testing”, “UI/UX”.

Definitions#

Definitions for terms used throughout this RFC have been collected below.

  • Accepted: Specifies that an RFC has passed review and all implementers should begin implementation if they have not done so already.

  • Adopted: An RFC that has been sufficiently implemented to be considered as active within the community.

  • Author: See “Stakeholders”

  • Comment: Documents that are included with the RFC discussing the pros and cons of the proposal in a structured way. Comments from reviewers are additionally referred to as “reviews”.

  • Draft: See the related section under “Implementation > Phases”

  • Editor: See “Stakeholders”

  • Endorsement:

  • RFC (“Request for Comment”): A formal proposal following a standardized template that is made to the NGFF repository. The proposal need not be accepted to be published online.

  • PR: A pull request opened against the ome/ngff repository on GitHub.

  • Review: See Comment

  • Reviewer: See “Stakeholders”

  • ZEP (“Zarr Enhancement Proposal”) Decision-making process for the Zarr specification

Changelog#

Date

Description

Link

2024-04-24

Apply changes from comment 1

https://github.com/ome/ngff/pull/231